Thực trạng đa nền tảng và thiếu quản trị tập trung
Các doanh nghiệp Việt đang phải sống trong cảnh đa nền tảng, vừa thiếu một nơi quản trị tập trung, vừa không thể chỉ dựa vào một bên để xử lý toàn bộ quy trình kinh doanh của mình. Vì sao doanh nghiệp lại phải dùng 3-4 hệ thống cùng lúc? Vì mỗi nền tảng sinh ra để giải quyết một điểm đau khác nhau, không cùng giải quyết một bức tranh lớn ngay từ đầu. Chủ doanh nghiệp buộc phải ráp nối từng bên lại với nhau vì không có nền tảng nào đủ lớn để bao hết quy trình kinh doanh
Một số khách hàng hiện tại của Elton thường luân phiên sử dụng nhiều công cụ, nền tảng trong cấu trúc vận hành nội bộ như:
- Pancake: mạnh về chăm sóc khách hàng, xử lý chat trên MXH nên thường là mấu nối chung cho các hoạt động CSKH và bán hàng qua tin nhắn
- nhanh.vn: quản lý bán hàng cho người bán online đa kênh TMDT, cho phép họ đồng bộ tồn kho và đơn tự động với các sàn. Ngoài ra, bên này cũng kết nối với nhiều bên vận chuyển, giúp tự động tạo và kiểm soát vận đơn.
- KiotViet: POS chuyên nghiệp, quản lý tồn kho, bán hàng phân theo chi nhánh, dành cho cửa hàng bán lẻ truyền thống, chuỗi F&B, dịch vụ
- MISA AMIS: mạnh về Kế toán, hoá đơn, nhân sự với chức năng cung cấp sổ sách kế toán tự động, xuất hoá đơn điện tử, quản lý lương & chấm công,…
- Getfly CRM / HubSpot / Zoho: mạnh về quản lý CRM, pipeline bán hàng, marketing automation, thường dùng để tracking, đo lường tỷ lệ chuyển đổi và quản lý hành trình của khách hàng.
Bên cạnh đó, phần lớn các bên cũng vận hành theo kiểu thấy lỗi ở đâu thì sửa ngay chỗ đó vì tính chất đặc thù của mô hình SME, bộ máy phải vừa làm vừa xây mới có thể bắt kịp đà tăng trưởng. Ví dụ như trong một đoạn bạn cần xử lý một lượng tin nhắn lớn đổ về từ nhiều page, bạn tìm tới Pancake. Sau khi bán hàng xong, kho còn lộn xộn thì tìm đến KiotViet hay nhanh.vn. Thường các thông tin ở các hệ thống này nối với nhau bằng người làm ở giữa. Một bạn vận hành khi chốt đơn xong với khách trên Pancake xong thì sẽ lên đơn ở nhanh.vn để trừ tồn kho, sau đó lại lấy mã vận đơn từ đơn vị vận chuyển, rồi quay về Pancake để gửi cho khách. Một funnel bán hàng có bao nhiêu bước thì bạn đó dùng đến bấy nhiêu nền tảng để hoàn thành. Đáng lo hơn rủi ro về sai sót nhập liệu, thời gian cập nhập là việc quản lý khó có thể nắm được điểm nghẽn ở đâu vì chỉ bạn lên đơn mới biết sản phẩm này ở đơn hàng nào, từ khách hàng nào chốt ở khung chat nào, đi từ quảng cáo ở kênh social nào mà thôi.
Kết quả là chủ doanh nghiệp nhìn thấy rất nhiều data nhưng tất cả đều là những mảnh ghép rời rạc, không thể tạo ra một bức tranh tổng thể để quản trị và có mặt kịp thời ở các điểm nóng cần xử lý. Bản thân nhân viên cũng khó nhận biết được hiệu suất công việc họ làm đang hiệu quả hay không, đóng góp bao nhiêu vào thành công của việc kinh doanh hay thấy được rõ vấn đề vận hành nào để chủ động giải quyết. Các bên thường thiếu đi một “ngôn ngữ chung” để kết nối dữ liệu thành dòng chảy thống nhất.

Giải pháp dữ liệu: đủ cứng để vận hành chuẩn, đủ linh động để tăng trưởng
Bản chất kinh doanh mang tính tuỳ biến cao, là một dòng chảy liên tục, luôn phát sinh vấn đề mới mỗi ngày. Doanh nghiệp muốn xử lý nhanh để tiếp tục bắt kịp thị trường bằng cách dùng những cách thức và phần mềm tạm thời để chữa từng triệu chứng thay vì tìm nguyên nhân gốc rễ như data strategy chưa có, quy trình thiếu chuẩn hoá, nhân viên chưa được training bài bản,… Dữ liệu khi đó càng phân mảnh, không thống nhất, không đủ khả năng phân tích sâu và lâu dài hơn.
Thị trường các phần mềm quản lý doanh nghiệp cho SMEs cũng đa dạng đến mức không có một các giải chung nhất cho toàn bộ (All-in-one platform). Mỗi bên có một cách vận hành, tư duy kinh doanh riêng, các ngành hàng cũng có đặc thù KPI, tracking và mức độ phức tạp trong vận hành nhất định nên dù nền tảng đó có tốt cỡ nào, không thể đáp ứng hết tất cả các biến thể kinh doanh.
Dữ liệu trong doanh nghiệp giống như bộ khung và khớp nối của một cỗ máy: vừa phải đủ “cứng” để đảm bảo mọi event, trường dữ liệu đều tuân theo một quy trình rõ ràng—từ khi nhận tin nhắn, xác nhận mua hàng cho đến xuất hoá đơn—nhờ đó bạn có thể tổng hợp, so sánh và đánh giá hiệu suất một cách hệ thống; nhưng cũng phải đủ “mềm” để nhanh chóng đáp ứng các biến động thị trường: thêm kênh bán mới, chỉnh định nghĩa trường dữ liệu (field) theo chương trình khuyến mãi, hay thay đổi cấu trúc dữ liệu khi tích hợp nền tảng mới mà không phải đập đi xây lại toàn bộ.
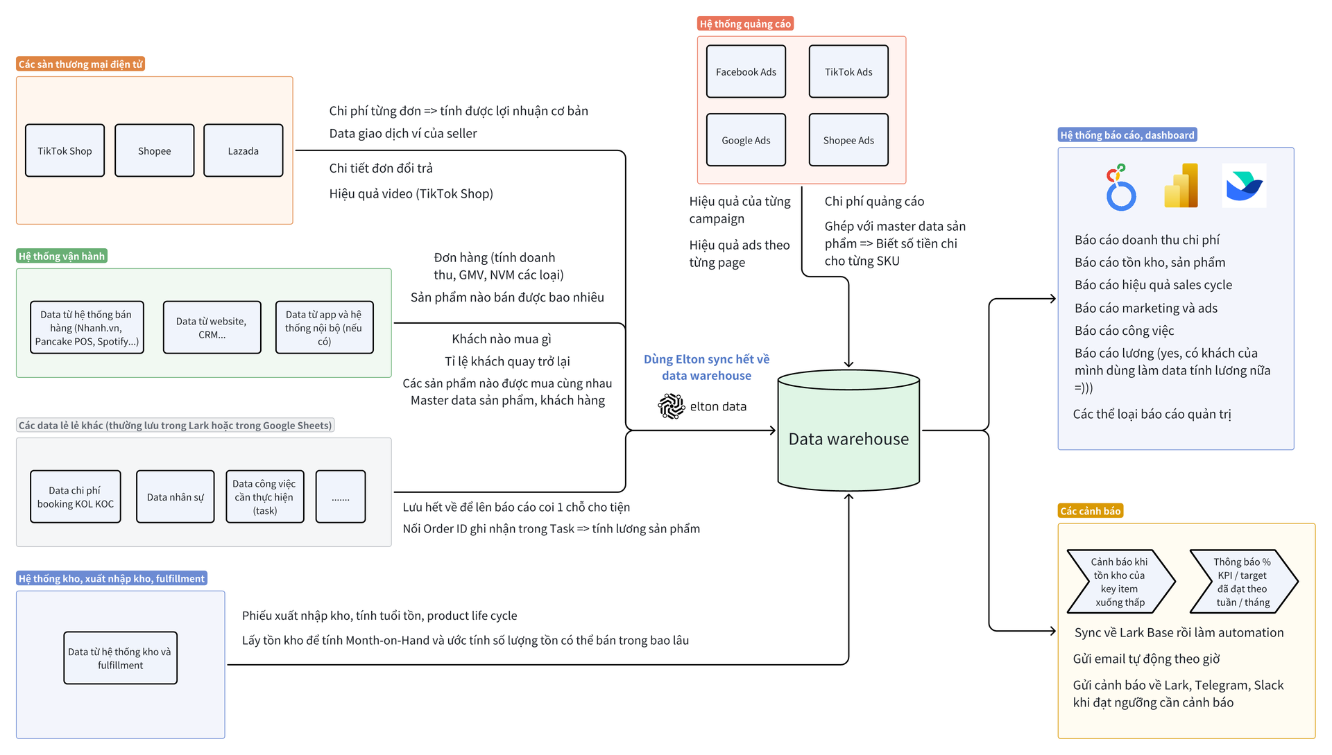
Chính vì thế, thứ doanh nghiệp cần không phải là một nền tảng all-in-one cồng kềnh, mà là một Kho dữ liệu tổng hợp (Data warehouse) đóng vai trò vừa chuẩn hóa mọi nguồn dữ liệu đầu vào, vừa cho phép tùy biến theo đặc thù từng ngành, từng chiến dịch. Khi đó, việc thêm nguồn mới chỉ đơn giản như bật connector lên, toàn bộ pipeline chạy liền mạch, dữ liệu được đồng bộ real-time vào kho chung, và bạn có thể tùy ý triển khai dashboard, trợ lý tự động (bot alert) hay email tự động (email automation) mà không lo bị gãy các khớp nối dữ liệu, tạo nên dòng chảy dữ liệu thống nhất qua các hệ thống vận hành.

Dữ liệu real-time, pipeline tự động vận hành
Mọi rào cản do dữ liệu phân mảnh sẽ được gỡ bỏ: thay vì mất hàng giờ gom thủ công từ nhiều nguồn, giờ đây thông tin tự động chảy về một kho chung. Bạn có báo cáo cập nhật real-time bất cứ khi nào, ra quyết định chiến lược nhanh và chính xác hơn. Không còn phải phỏng đoán kênh nào đang lãi hay lỗ—chi phí quảng cáo và lợi nhuận biên (margin) được tính tự động theo từng SKU, từng kênh, giúp đội marketing nhanh chóng tối ưu ngân sách. Đội bán hàng cũng chủ động theo dõi hiệu suất kinh doanh, phát hiện ngay kênh khách hàng tiềm năng để ưu tiên chào bán.
Ngoài việc ra quyết định nhanh từ dữ liệu cập nhật liên tục, doanh nghiệp cũng tối ưu được chi phí và nguồn lực. Bạn dễ dàng phát hiện những kênh marketing đang thiếu hiệu quả thông qua việc theo dõi chi phí quảng cáo theo từng SKU và biên lợi nhuận từng kênh. Càng trì hoãn việc nhận ra các vấn đề này, doanh nghiệp càng mất thêm chi phí. Vì vậy, một hệ thống dữ liệu cập nhật tức thời giúp bạn phản ứng linh hoạt, thay đổi chiến lược kịp thời và thích nghi nhanh với thị trường.
Hiệu suất làm việc của đội ngũ nhờ đó cũng tăng lên rõ rệt. Nhân viên luôn nhìn thấy tiến độ KPI cá nhân và của nhóm, từ thời gian phản hồi tin nhắn (SLA), tốc độ gửi báo giá, đến xử lý đơn hàng. Điều này giúp tăng tính minh bạch trong cơ chế thưởng/phạt và tạo động lực cho nhân viên cập nhật dữ liệu thường xuyên. Họ dễ dàng nhìn ra trách nhiệm và đóng góp của mình đối với toàn bộ hệ thống vận hành, ví dụ như chỉ cần rút ngắn thời gian phản hồi là thấy ngay tỷ lệ chốt đơn tăng lên như thế nào. Một hành động nhỏ của nhân viên sẽ nhận được phản hồi gần như lập tức từ dữ liệu, thúc đẩy họ chủ động cải thiện công việc mà không cần quản lý phải can thiệp nhiều.
Mô hình vận hành của doanh nghiệp cũng không cần đập đi xây lại toàn bộ khi có thay đổi. Thêm kênh bán mới chỉ cần bật pipeline kết nối là dữ liệu tự động được đồng bộ ngay vào hệ thống, không gián đoạn hay phải xây lại từ đầu. Muốn điều chỉnh cách tính chiết khấu affiliate, quy tắc quản lý chiến dịch hay danh mục sản phẩm? Bạn chỉ cần thay đổi thiết lập tại nền tảng, pipeline dữ liệu vẫn tiếp tục hoạt động bình thường. Thị trường có biến động hay chiến lược kinh doanh thay đổi ra sao, doanh nghiệp dễ dàng điều chỉnh quy trình và dữ liệu mà không bị "đóng khung" trong một phần mềm cứng nhắc.

Dữ liệu chạy tự động, đồng bộ vào kho chung rồi đưa vào báo cáo. Bật lên xem có số ngay để bắt đầu ra quyết định
Kết hợp vận hành đa nền tảng với dòng dữ liệu thống nhất
Khi quy trình vận hành đã minh bạch và dữ liệu được chuẩn hóa kỹ càng, cả bộ máy sẽ sẵn sàng để dữ liệu bắt đầu đi vào các tác vụ công việc thường ngày. Để thực sự tối ưu hóa và tận dụng triệt để sức mạnh của dữ liệu, bạn cần Kho dữ liệu tổng hợp (data warehouse) giúp kết nối đồng bộ, tự động hóa từ đầu vào cho tới đầu ra, để cho:
- Dữ liệu liền mạch: Mọi event từ Ads, Chat, CRM đều được đẩy về kho dữ liệu và chuẩn hoá tự động.
- Insight đồng nhất: Số liệu qua các bước trong sales/marketing funnel hay flow vận hành đều dựa trên model chuẩn.
- Ra quyết định kịp thời: Dashboard tự động cung cấp insight hằng ngày, chủ động phát hiện và giải quyết vấn đề.
- Giảm chi phí và rủi ro: Không cần thay hệ thống cũ, chỉ cần cắm vào mấu nối mới.